Die Anbindung von Zeiterfassungsterminals an SAP stellt unserer Erfahrung nach ein recht einfach umzusetzendes Szenario dar, weshalb wir Ihnen hier gern ein Festpreisangebot erstellen.
Rufen Sie uns hierzu bitte unter 030 863 29 412-0 kurz an oder senden Sie eine Mail an service@cobalt.de.
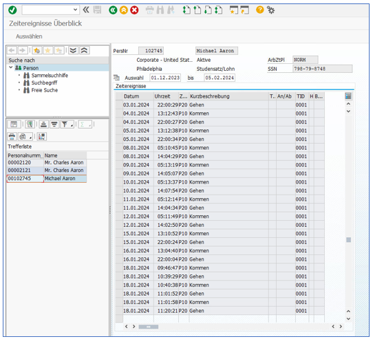
Die Chronos Zeiterfassung für SAP SuccessFactors und SAP ERP HCM kann mit verschiedenen Zeiterfassungsterminals betrieben werden. Die Erfassung von "Kommen", "Gehen", "Pause" und "Dienstgang" und die sofortige Übergabe dieser Zeitereignisse an SAP ist bereits mit Standardfunktionen realisierbar. Die freie Gestaltbarkeit der Geräte und vielfältige Konfigurationsmöglichkeiten erlauben kundenindividuelle Implementierungen.
Ob Zeiterfassungsbuchungen an SAP ERP HCM übertragen werden sollen...
...oder an SAP SuccessFactors...der Integrationsaufwand ist in beiden Fällen überschaubar.
Viele Anwendungsbereiche und individuelles Terminaldesign
Sowohl die Aufzeichnung von Anwesenheitszeiten als auch von Projekt- und Auftragszeiten wird unterstützt. Tastatur und Layout der Terminals sind frei gestaltbar. Nachfolgend einige Design-Beispiele:
Kundenbeispiele:Beim Einsatz der Chronos Zeiterfassung liegen alle Daten ohne Zettelwirtschaft, ohne Excel und ohne manuelles Nacherfassen im Personalbüro für das gesamte Unternehmen vor. Mitarbeiter können ihren Resturlaub, das Arbeitszeitkonto und vieles mehr am Terminal oder per Browser abrufen. Die Architektur ist denkbar einfach, die Szenarien sind vielfältig und individuelle Kundenwünsche lassen sich leicht umsetzen.
Nachfolgend die Integration von SAP ERP HCM, hier am Beispiel eines Genehmigungsworkflows für Fehlzeiten:
Die Architektur für die Integration von Zeiterfassungsterminals in SAP SuccessFactors Employee Central stellt sich so dar:
Das Datafox EVO 4.3 Multifunktionsterminal setzt neue Maßstäbe in der Zeiterfassung, Datenerfassung und Zutrittskontrolle. Vielfältige Optionen und angepasstes Tastaturlayout ermöglichen dem Benutzer den universellen Einsatz für PZE, BDE, MDE bis hin zur Zutrittskontrolle von bis zu 8 Türen.
- universeller Einsatz für PZE, BDE, MDE bis hin zur Zutrittskontrolle von bis zu 8 Türen
- benutzerdefinierbares Tastaturlayout
- in beliebige IT-Lösungen integrierbar
Das EVO 2.8 Pure / 3.5 Pure Zeiterfassungs- & Zutrittsterminal ist die Alternative für preisbewusste Kunden. Es setzt neue Maßstäbe im Preis-/Leistungsverhältnis ohne Funktionseinschränkung.
- Zeiterfassung, Auftragszeiterfassung und Zutrittskontrolle von bis zu 8 Türen
- in beliebige IT-Lösungen integrierbar
Das Datafox EVO 4.6 Multifunktionsterminal setzt neue Maßstäbe in der Zeiterfassung, Datenerfassung und Zutrittskontrolle. Vielfältige Optionen und ein anpassbares, änderbares Tastaturlayout ermöglichen dem Benutzer den universellen Einsatz für PZE, BDE, MDE bis hin zur Zutrittskontrolle von bis zu 16 Türen.
- universeller Einsatz für PZE, BDE, MDE bis hin zur Zutrittskontrolle von bis zu 16 Türen
- benutzerdefinierbares, änderbares Tastaturlayout
- in beliebige IT-Lösungen integrierbar
Das webfähige PC-Terminal mit seinem großen 7 Zoll TFT-Display und Touch ist optimal in das ergonomische Gehäuse mit Neigungswinkel integriert. Flexible Technik, hervorragendes Design und ideale Ergonomie für eine sichere Bedienung durch die Mitarbeiter.
Edle und multifunktionelle All-in-One-Industrie-PCs - dafür stehen die IPCs der EVO-Serie. Hochwertige Materialien, umfangreiche Optionen und langlebige Industrie-Elektronik verbinden sich zu einem für Sie wertvollen System.
- multifunktionelle All-in-One-Industrie-PCs
- Optionen wie RFID, Barcode, GPS und IOs für schnelle und sichere Datenerfassung
- große TFT-Bildschirme
- lüfterlos
- hohe Schutzart (IP65)
- sehr robust
Am Beispiel des Datafox Evoline 4.3 Multifunktionsterminals möchten wir Ihnen einen Überblick über die verschiedenen Terminalfunktionen und Möglichkeiten in Verbindung mit Chronos geben.
Beispiele für mögliche Zeiterfassungsvarianten via Terminal
Personalzeiterfassung (PZE), Betriebsdatenerfassung (BDE) und Zutrittskontrolle (ZK) sind sowohl mit fertigen Konfigurationen als auch dem Kundenwunsch entsprechend umsetzbar. Erwähnt werden muss, dass selbst kundenindividuelle Tastatur- und Designlayouts für diese Geräte erstellt werden können. Die nachfolgende Übersicht zeigt einige Standardvarianten.
![]() |
![]() |
![]() |
| PZE-Variante | PZE mit Ziffernblock | BDE-Variante |
Unterstützte Leseverfahren und Kommunikationsbausteine
Terminals der Serie "Evoline", wie auch alle anderen Datafoxgeräte, lassen sich aufgrund ihrer modularen Bauweise auf jedem denkbaren Weg in Ihre Umgebung einbinden, bspw. per W-LAN, UMTS oder USB, um nur einige zu nennen.
- Unique/EM4102
- Hitag1/2/S
- Titan/EM4450 (Hewi)
- DOM Hitag1/2
- HID ProxPoint/IClass
- Mifare Classic
- Mifare Desfire
- Mifare Ultralight (C)
- Mifare Plus SL1/2/3
- I Code SLI/SLI-S/SLI-L
- ICODE UID/EPC
- MyD
- Legic Prime/Advant
- i-Button
- SimonsVoss
- NEDAP
- Fingerprint
Leseverfahren
- TCP/IP
- W-LAN
- GSM
- GPRS
- RS232
- RS485
- Bluetooth
- USB
- HTTP
Kommunikation
- Barcodeleseranschluss
- Zutrittskontrolle
- GPS-Ortung
- 4 digitale Eingänge integriert
- 4 analoge Eingänge integriert
- 2 Relais integriert
Sonstiges
Technische Daten im Überblick
Die nachfolgende Abbildung zeigt Ihnen weitere wichtige technische Daten im Überblick:
- Erfassung per ZE-Terminal
- Erfassung per BDE-Terminal
- Erfassung per Software Terminal / Infopoint
- Erfassung per Browser
- Erfassung per IBM Notes Client
- Erfassung per Tablet
- Erfassung per Smartphone
Erfassungsvarianten
- Download Mitarbeiterdaten (Personalministamm)
- Download Mitarbeitersalden
- Download Kostenstellen
- Download Innenaufträge
- Download Projekte
- Upload Zeitereignisse
- SAP-Saldenanzeige an allen Geräten






